„Mischen Impossible“?
VAF Starlink-Messprojekt bringt spannende Erkenntnisse
Starlink sorgt aktuell für viel Gesprächsstoff – auch immer mehr Unternehmen erwägen diese Technologie für ihre WAN-Anbindung. Aber wie sieht es mit der Performance und insbesondere der VoIP-Eignung aus? Dieser Frage stellte sich ein Projektteam des VAF in einem mehrmonatigen Messprojekt, das die Eigenschaften an unterschiedlichen Punkten in Deutschland und unter diversen Bedingungen gemessen hat. Die Messergebnisse wurden auf der VAF-Jahrestagung Technik & Service 2024, sowie im Fachmagazin iX dem Fachpublikum vorgestellt und erscheinen zudem im VAF-Report 01/2025.
Kernergebnisse
Bislang fehlten objektive Messdaten, insbesondere zu VoIP-relevanten Qualitätsfaktoren wie Paketverluste, Latenz, Jitter. Die Messungen ergaben im normalen Tagesverlauf meist für VoIP nutzbare Werte, wobei es jedoch zu zeitweisen Qualitätseinbrüchen kam. Diese waren in Form von erhöhten Paketverlusten, erhöhtem Jitter und starkem Latenzanstieg erkennbar. Zudem zeigten die Messungen verstärkt Out-of-Orders, also falsche Paketreihenfolgen.

Logische Einflüsse, wie eine erhöhte Last oder auch nur eine Grundlast im Netzwerk führten ebenfalls zu leichten Einbrüchen. Zudem wurde eine Tageszeitabhängigkeit erkannt mit verringerter Qualität in Abend- und Nachtstunden. Auch externe Einflussfaktoren, wie Verschattung durch einen Strauch oder Baum wirkte sich sehr deutlich negativ aus. Auch Nebel und Regen beeinflussten die Qualität deutlich negativ.
Unterschiede zwischen IPv4 und IPv6 ließen sich nicht erkennen und auch das Carrier-Grade NAT bei IPv4 führte zu keiner messbaren Verschlechterung. Jedoch war die TCP-Performance im Vergleich zu UDP sehr schlecht. Dies begründet sich in dem TCP-Steuerverhalten. Für Backupzwecke erscheint die Technologie als geeignet. In SD-WAN Szenarien bietet sich Starlink insbesondere für latenz- und schwankungsunkritischen Traffic an. Am besten performt es jedoch mit UDP.

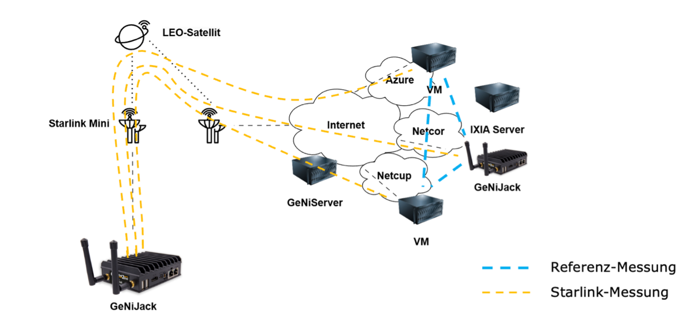
Methodik
Als Basis diente eine Starlink Mini Antenne mit dem Mobile Unlimited Tarif. Für die Messungen wurde von der Firma NETCOR das Ende-zu-Ende Messtool GeNiEnd2End eingesetzt. Dazu platzierte das Projektteam Messagenten bei Azure, Netcup, sowie bei NETCOR selbst für Referenzmessungen, die in Bild 2 in blauen Linien dargestellt sind. Die im gleichen Bild in gelb dargestellten Messungen stellen die realen Starlink-Messungen dar. Hierzu wurde ein Hardware-Agent (sog. GeNiJack) hinter dem Starlink platziert. Die synthetisch generierten Datenpakete und deren unidirektionale Messwerte wurden an den GeNiServer gesendet. Er sammelte die Messdaten und bereitete diese, wie in Bild 1 dargestellt, grafisch auf.

Das Projektteam setzte einen 24*7 Messansatz ein, um Veränderungen im Tagesablauf und durch bestimmte Ereignisse, wie Witterungsveränderungen festzustellen. Das Team definierte die Schwellenwerte gemäß der „Technischen Anforderungen an die IP-Netze für Anwendungen der Echtzeitkommunikation – VoIP, Video, Fax“ des VAF. Verletzungen der Schwellenwerte stellte GeNiEnd2End mit den jeweiligen Messzeitpunkten und Detaildaten dar.
Mitgliederbeteiligung
Auf Basis des Messkonzepts beteiligten sich auch Mitglieder an der Untersuchung. Diese Messungen erweiterten den Pool der Messdaten und liefen über die Kernphase der Messkampagne hinaus. Zugleich gewannen Mitglieder dadurch spezifische Erkenntnisse zu den Starklink-Eigenschaften an den von ihnen individuell gewählten Standorten.
Projektteam
Als Projektpartner stellte das Assoziierte Mitgliedsunternehmen Netcor GmbH (www.netcor.de) das Messequipment in Form von Hardware- und Software-Messagenten sowie virtuellen Servern. Zudem führte dessen technischer Leiter Henrik Wahsner gemeinsam mit dem VAF die Messungen und darauf aufbauenden Analysen durch. Von Seiten des VAF bestand das Projektteam aus Prof. Dr.-Ing. Gerd Siegmund als wissenschaftlichem Berater und Benjamin Pfister als Projektleiter.
VAF Technologie Partner:

Weitere Infos für Mitglieder
VAF-Mitgliederportal (intern): Vortragsfolien mit umfangreichen Messergebnissen in der Rubrik
„Tagungsarchiv“ zur Jahrestagung Technik & Service 2024.
VAF-Report 01/2025 (April): Umfassender Gesamtbericht zu dem Projekt und dessen Ergebnissen.
Veröffentlicht am: 06.03.2025
